کار با n8n تنها به ساخت و اجرای ورکفلو ختم نمیشود. در پروژههای واقعی، با افزایش حجم دادهها، تعداد کاربران و پیچیدگی سرویسها، مشکلات زیرساختی بروز میکنند. این مشکلات میتوانند عملکرد سیستم را کند کرده یا حتی باعث توقف کامل آن شوند. آشنایی با این چالشها و راهکارهای مناسب برای رفع آنها، شرط اصلی پایداری و موفقیت است. در این مقاله سه مشکل مهم را بررسی میکنیم: Memory Leak، Timeout و Scaling Issues.
Memory Leak (نشت حافظه)
مفهوم Memory Leak
Memory Leak زمانی رخ میدهد که حافظه پس از اتمام عملیات آزاد نشود. به زبان ساده، n8n حافظه (RAM) را اشغال میکند اما آن را به سیستم باز نمیگرداند. این مشکل به مرور زمان باعث پر شدن رم و کاهش کارایی یا توقف سرویس میشود.
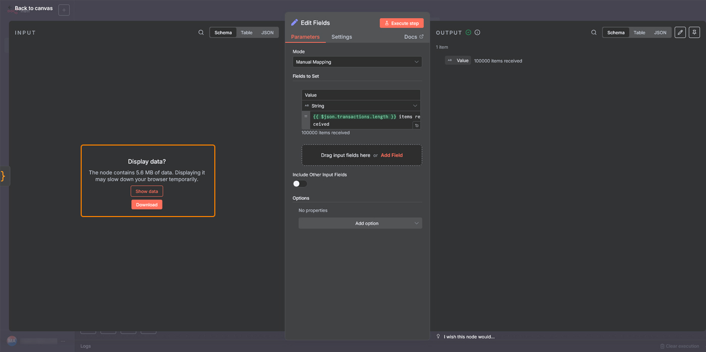
فرض کنید یک ورکفلو سنگین داریم که یک آرایه با ۱۰۰ هزار داده را کامل در حافظه نگه میدارد و همه را همزمان پردازش میکند. اگر این کار چند بار پشت سر هم اجرا شود یا حجم داده بیشتر شود، حافظه سرور پر شده و سرویس n8n متوقف میشود.
دلایل بروز
- پردازش حجم بسیار زیاد دادهها در یک مرحله
- استفاده نادرست از حلقهها (Loop) و اجرای بیپایان آنها
- ذخیره خروجیهای غیرضروری و عدم پاکسازی دادهها
نشانهها
- افزایش پیوسته مصرف RAM
- کند شدن سرویس پس از چند ساعت یا روز
- نیاز مکرر به ریاستارت دستی سرویس
راهکارها
- تقسیم دادهها: پردازش دادهها در دستههای کوچکتر بهجای بارگذاری یکجای اطلاعات.
- استفاده از Loop Over Items: پردازش مرحلهبهمرحله به جای یکباره.
- مانیتورینگ حافظه: با ابزارهایی مانند Prometheus و Grafana.
- ریاستارت زمانبندی شده: آزادسازی خودکار حافظه در بازههای منظم.
برای نمونه وقتی 10 هزار آرایه برای پردازش وجود دارد، استفاده از نود Split In Batches کمک میکند دادههای بسیار بزرگ به بخشهای کوچکتر و قابل مدیریت تقسیم شوند.
Timeout (اتمام زمان)
مفهوم Timeout
Timeout زمانی رخ میدهد که یک عملیات بیش از حد طولانی شود و سیستم آن را قطع کند. در نتیجه، ورکفلو یا نود مربوطه نیمهکاره متوقف میشود.
فرض کنید میخواهیم اطلاعات یک کاربر را از یک سرویس خارجی دریافت کنیم، اما گاهی پاسخ این سرویس بسیار کند است و بیشتر از ۳۰ ثانیه زمان میبرد. در چنین حالتی سرور مشغول میماند و امکان انجام کار دیگری وجود ندارد.
دلایل بروز
- اتصال به API یا سرویسهای کند و شلوغ
- اجرای کوئریهای سنگین و بهینهنشده در دیتابیس
- پردازش طولانی در یک نود خاص
نشانهها
- خطای Timeout در نودها
- ذخیره ناقص دادهها
- توقف ناگهانی کل ورکفلو
راهکارها
- تنظیم Timeout سفارشی در نودها و Credentialها.
- بهینهسازی کوئریها و استفاده از Index در دیتابیس.
- تقسیم ورکفلو به چند بخش کوچکتر بهجای یک فرآیند طولانی.
- کش کردن دادهها برای کاهش درخواستهای تکراری به API.
Scaling Issues (مشکلات مقیاسپذیری)
مفهوم Scaling
Scaling به معنای توانایی سیستم در پاسخگویی به افزایش حجم کار و تعداد کاربران است. n8n در حالت عادی برای کارهای کوچک مناسب است، اما در حجمهای بالا مشکلات مقیاسپذیری آشکار میشود.
دلایل بروز
- اجرای صدها یا هزاران ورکفلو در روز
- استفاده همزمان چندین کاربر
- پردازش دادههای حجیم بر روی یک سرور
نشانهها
- ایجاد صف طولانی در اجرای ورکفلوها
- تأخیر زیاد در پردازش
- مصرف بالای CPU و RAM
- افزایش خطاهای غیرمنتظره
راهکارها
برای مدیریت بارهای کاری سنگین و جلوگیری از اختلال در پردازشهای همزمان، n8n راهحلی قدرتمند به نام Queue Mode ارائه میدهد که به صورت انحصاری در پلنهای Enterprise گنجانده شده است. با فعالسازی این حالت و با کمک یک سیستم صف (Queue) مانند Redis، درخواستهای متعدد به جای رقابت برای تصاحب منابع سرور، به شکلی هوشمندانه در یک صف قرار میگیرند. سپس، این وظایف به ترتیب و با نرخی کنترلشده اجرا میشوند، که این امر نه تنها از افزایش ناگهانی بار بر روی CPU و RAM جلوگیری میکند، بلکه پایداری و عملکرد قابل پیشبینی سیستم را حتی در اوج ترافیک کاری تضمین مینماید.
سایر راهکارهای مقابله با Scaling:
- Load Balancing با اجرای چند نمونه n8n و تقسیم بار پردازشی.
- Horizontal Scaling: افزودن چند سرور متوسط بهجای یک سرور قدرتمند.
- مانیتورینگ مداوم منابع سرور برای پیشبینی نیازهای آینده.
مثال کاربردی
فرض کنید یک صرافی ایرانی با n8n سفارشهای کاربران را مدیریت میکند. تصور کنید صرافی شما ساعت ۱۰ شب ارز دیجیتال جدیدی را لیست میکند و هزاران کاربر همزمان برای خرید هجوم میآورند.
این ترافیک ناگهانی، سرور n8n را فلج میکند، زیرا سیستم تلاش میکند تمام درخواستها را یکباره پردازش کند (مشکل Scaling).
در این شرایط هر سفارش برای گرفتن قیمت لحظهای مجبور است به یک API خارجی متصل شود که به دلیل فشار زیاد سرعت آن کاهش یافته است. این تأخیر باعث میشود بسیاری از سفارشها به دلیل اتمام زمان مجاز (مشکل Timeout) با خطا مواجه شده و اعتماد کاربران از بین برود.
در میان این آشوب، یک ورکفلوی گزارشگیری خودکار اجرا میشود تا تمام صدهزار تراکنش ثبتشده در دقایق اولیه را تحلیل کند. این ورکفلو با بارگذاری یکجای این حجم عظیم از دادهها در حافظه، باعث سرریز شدن RAM و از کار افتادن کامل سرویس n8n میشود (مشکل Memory Leak). این اتفاق تیر خلاصی است که نه تنها گزارشگیری را متوقف میکند، بلکه جلوی اجرای تمام فرآیندهای حیاتی دیگر مانند برداشت وجه را نیز میگیرد.
راهکار جلوگیری از این بحران زنجیرهای، یک استراتژی دفاعی سهلایه است. ابتدا، با فعالسازی Queue Mode (ویژه پلن Enterprise)، هجوم کاربران مدیریت شده و درخواستها در یک صف منظم پردازش میشوند تا از فلج شدن سرور جلوگیری شود. سپس، در ورکفلوی سفارش، با افزایش زمان Timeout برای نودهای حساس و طراحی مسیر خطا، پایداری فرآیند تضمین میگردد. در نهایت، برای ورکفلوهای سنگین مانند گزارشگیری، با استفاده از نود Loop Over Items در حالت Split Into Batches، دادهها به صورت دستهای و کممصرف پردازش میشوند تا مصرف حافظه کنترل شده و سرور در حالت پایدار بماند.
جمعبندی
برای بهرهبرداری حرفهای از n8n باید علاوه بر طراحی ورکفلو، به زیرساخت نیز توجه داشت. سه مشکل رایج یعنی Memory Leak، Timeout و Scaling Issues در صورت بیتوجهی میتوانند کل سیستم را مختل کنند. راهحل آنها در سه اصل خلاصه میشود: مانیتورینگ مستمر، تقسیم بار پردازشی و طراحی بهینه ورکفلو. این موارد تضمین میکنند که n8n پایدار، سریع و قابل اعتماد باقی بماند.

